每日推送有用有趣的内容,包括但不限于:软件 工具 网站 科技新闻。

📮合作/反馈 @WidgetPlusBot
💬群组 @WidgetTalk
#物联网 #智能家居

神秘鸭

一个智能家居应用,可通过手机语音助手智能音箱控制电脑智能家居以及物联网设备,支持的语音助手包括 Siri小爱小艺、小V、小布等,使用起来非常方便。

你可以用它来:打开网页、电脑开机、关闭浏览器、启动英雄联盟,均可自定义!

频道 @WidgetChannel
#Midjourney #AI #绘画 #web

JourneyArt AI

基于 MidjourneyAI 绘画工具,输入 提示词 即可生成图片,支持选择版本,免费使用无需需要登陆。

上面的图片是我随便输入的“树下野狐”提示词,我不太擅长 AI 绘画的提示词,一般是要有诸如“高质量”“逼真风格”之类的提示词,效果才会比较好,感兴趣的可以体验一下,访问人数过多可能会需要稍等一会儿。

频道 @WidgetChannel
#音频 #剪辑 #web

在线 MP3 剪辑

一个简单快速的 mp3 文件在线剪辑工具,可以通过鼠标拖动播放/暂停,迅速的将音频切割为多个片段,使用体验非常丝滑,免费无需注册。

切割完成后,拖动片段边界,可改变片段的长度,拖动整个片段,可以在音谱上平移,所有片段会自动显示在音谱下方,支持删除和一键下载。

缺点:网站页面是俄语,初次使用需要翻译,后续可能就不需要了,看图标就知道怎么用了。

频道 @WidgetChannel
#学习 #真题 #下载

知行真题网

提供各类真题下载,包括 升学语言职业医学IT财经以及其它类别,通过诚通网盘分享,由于真题文件并不大,下载还是很方便快速的,免费使用,无需注册。

频道 @WidgetChannel
#小说 #地图 #生成器 #开源

幻想地图生成器

一款虚拟地图构建工具,可以自行设定 地貌气候河流国家生物群落名胜古迹 等,对于小说创作者应该是非常有帮助的。

这个项目我是吃瓜得知的,它是 原项目中文汉化版,原作者是个外国人,但并未进行多语言化,B 站 UP 主 人类制作 耗费时间和精力对其进行了汉化,发布并放到网站上。

原本这事挺好的,但上个月汉化版作者发现,他的汉化版项目被 墨星写作 倒卖了,作为终身VIP会员才能解锁使用的一项,且标注为独家汉化,然而更新日志却和汉化版作者的一样,就连原作者的网站链接也在里面。

目前墨星已经移除了该工具,并声称是技术人员投机取巧的个人原因,导致的版权问题,后续估计也没什么了,大概的情况就是这样。

最主要的是,对于小说创作有想法的,可以提前收藏一下这个工具,说不准哪天就用到了呢?

频道 @WidgetChannel
#steam #游戏

SteamDB

一个第三方 Steam 数据库,能搜寻任何在 Steam 上架的游戏相关信息,包括价格变化有无追加下载内容(DLC)、有无限制购买区域限制等,还支持查看不同国家的价格变化、历史价格以及免费游戏追踪,Steam 游戏爱好者必备。

全英文界面,英语不好的可以配合翻译插件使用。

频道 @WidgetChannel
#OCR #iOS #Android

布丁扫描

一款专业的扫描 app,除了传统的文档扫描表格识别,还提供 口算批改试卷擦除 等功能,识别准确度蛮高的,无广告,无水印。

软件提供了额外的付费功能,如云端存储AI绘画,但基础功能免费,且无需登陆,对轻度用户来说完全足够了,有需求的建议尝试一番,整体用户反馈都还不错。

频道 @WidgetChannel
#电影 #字幕 #翻译 #web

Translate Subtitles

在线字幕翻译工具,将字幕文件拖拽上传到页面即可,它采用的是 Google 翻译,支持 srtsubsbvassvttstl 文件,一次仅可翻译一个字幕文件,免费使用,无需注册。

频道 @WidgetChannel
#clash

Clash for Windows
删库并停止更新了,这个是镜像站,想要下载留存的看一下。

https://www.clash.la/archives/750/
#阅读 #epub #web

Flow

在线 epub 阅读器,界面很简约,导入文件即可阅读,支持目录搜索自定义排版,阅读时还可以进行高亮笔记分享导出云端存储等操作,无需注册,免费无广告。

频道 @WidgetChannel
#B站 #油猴 #脚本

B站屏蔽增强器

B站内容屏蔽脚本,可以按 关键词用户名UID标题 等进行屏蔽,还可以对视频进行如 翻转、旋转、控制播放速度等操作。

频道 @WidgetChannel
#书籍 #学习 #web

北大出版社电子书架

北大出版社将其出版的教材搬到了网上,目前共计 1408 本,内容涵盖了 计算机电商旅游电气土建机械 等多个领域,无需登陆即可在线阅读。

频道 @WidgetChannel
#电视 #直播源 #搜索 #web

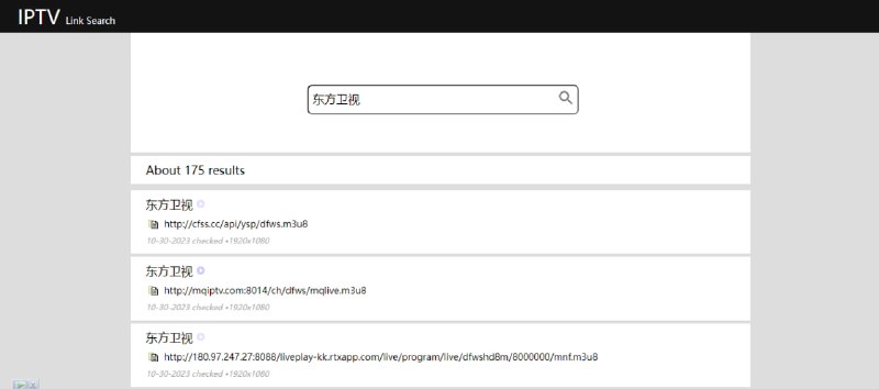
电视直播源搜索引擎

IPTV 直播源搜索,界面简单易用,打开即搜,支持国内外电视频道,支持 m3u8flvrtsptrmptxt 等格式的源链接。

在搜索结果页,可以一键复制源地址,也可以点击频道右方的播放按钮进行预览播放,体验属实蛮不错的。

频道 @WidgetChannel
#漫画 #web

包子漫画

看漫画网站,国漫日漫韩漫欧美漫都有,速度和清晰度还不错,完全免费,无需登陆

频道 @WidgetChannel
#窗口 #系统 #win #开源

AltSnap

Windows 窗口大小调整工具,免费开源,Alt 键 + 鼠标即可操作,相当于移植了 Linux 的功能,其前身是 AltDrag ,这个是真的强。

Features
· 最高支持鼠标五键动作调节
· 允许在正常拖动窗口时捕捉窗口
· 修复了原始程序中的大量不良行为和错误
· 透明窗口拖动、最大化操作、暂停进程选项、更多黑名单

🏂 默认热键
Alt + 左键:任意位置即可移动窗口
Alt + 右键:任意调整窗口大小
Alt + 中键:呼出实用动作菜单
Alt + 滚轮:更改任意窗口透明度
Alt + 双击左键:窗口最大化或恢复小窗口原状
Alt + 双击右键:吸附至边缘

频道 @WidgetChannel
#影视 #web

熊猫影院

在线影视站,影片资源丰富,国内外热门剧集和电影都可以观看,速度和清晰度都是上等,无需注册,体验尚佳。

它家还有一个 野子影院 ,是主打海外用户的,国内 IP 会被屏蔽,速度受你的代理网络影响,我实测是速度蛮快的。

频道 @WidgetChannel
点击推送内容中的蓝色标题,就可以跳转到对应的网址链接

还有谁不知道的?
#文件传输 #web

ToffeeShare

在线文件传输工具,不限文件大小,采用端对端加密P2P 的方式进行传输,速度完全取决于双方的网速

它不会在线存储任何内容,所有数据都在两个设备间传输,所以关闭浏览器后,文件将停止发送,且无法再被访问。

频道 @WidgetChannel
#TV #播放源

直播源相关资源汇总

提供国内外的电视 m3u8 直播源IPTV 直播源,还提供了各种工具插件和教程。

频道 @WidgetChannel
Back to Top